BTC/HKD-0.26%
ETH/HKD-0.06%
LTC/HKD-0.33%
ADA/HKD-0.68%
SOL/HKD-1.21%
XRP/HKD-0.52%本文由EigenLabs譯制,原文作者ZhenYuYong。請點擊閱讀原文獲取文章英文原版內容,EigenTeam將持續為您輸送區塊鏈最新干貨,請您持續關注!Enjoy~
隨著區塊鏈和其他加密用例的激增,私鑰在經濟等方面被賦予更多價值。隨之而來的是密鑰管理的重要性不斷上升,目前,已經有了多個密鑰管理系統。本文將進一步深入探討密鑰管理的幾個問題及密鑰管理系統的取舍方案。
01基于用戶設備的密鑰管理
這幾乎是管理密鑰對的最基本方式——將其存儲在用戶的設備上。設備包括他們的瀏覽器、桌面、移動設備或硬件錢包/賬本。這是目前在錢包上管理私鑰的最常見方式,但它有幾個缺點。首先,大多數用戶并不熟悉密鑰和助記詞管理方法。此外,標準密鑰管理在安全性和冗余性以及便利性三者之間需要有所取舍。這就有了其他管理方案
BitMEX聯創:未來將出現多個貨幣集團但不會達到美元的“霸主”地位:金色財經報道,BitMEX聯合創始人Arthur Hayes發表文章“Exit Liquidity”,探討了美元在全球范圍內的經濟和作用,以及其作用的萎縮會如何影響全球加密貨幣的采用。Hayes解釋說,美元在全球的主導地位是由美國開放的資本賬戶和對自由貿易的投入所支撐的。兩者都為美元創造了額外的需求,因為前者允許亞洲國家用美元購買美國資產,后者則讓美國人購買廉價的亞洲產品。
然而,作為全球儲備貨幣的發行者,也意味著美國聯邦儲備局和美國財政部有責任保持全球經濟的完整性。換句話說,當全球經濟需要更多的美元時,美國必須提供它,即使它激起了國內經濟的通脹壓力。
Hayes預測,未來將出現多個貨幣集團,但不會出現今天美元這樣的貨幣“霸主”。集團之間的失衡將以黃金和加密貨幣等“中性儲備貨幣”來解決,這些貨幣“不與任何特定國家掛鉤”。[2023/4/22 14:19:34]
02托管式密鑰管理
Coin98 Labs 推出多鏈 NFT 市場 Dagora,提供 Launchpad、鑄幣等功能:3月14日消息,Coin98 Labs 推出多鏈 NFT 市場 Dagora,旨在擴展 Coin98 生態系統。該平臺提供 NFT 交易、 Launchpad、免費 NFT 鑄幣(Hot Drops)等功能。
據悉,Dagora 在軟啟動期間將支持 Polygon、BSC 和 Solana 等網絡。[2023/3/14 13:03:42]
受信任的第三方代表用戶管理私鑰,并在登錄時將私鑰返回給用戶.
03密碼管理模型
密碼管理模型使用用戶提供的容易記憶的密碼來加密客戶端生成的密鑰,然后將這些加密密鑰和密碼散列存儲在服務器上。密碼管理模型是指,通過用戶設置的密碼口令在客戶端對私鑰進行加密,他們再將加密后的私鑰和密碼哈希存儲在服務器上。
深圳發文部署企業家培訓,元宇宙納入必修課:2月27日消息,深圳市中小企業服務局近日發布《深圳市民營及中小企業家培育工程“星耀鵬城”計劃實施方案》,旨在推動民營及中小企業經營管理水平提升,引導民營及中小企業高質量發展。
在培訓課程項目方面,方案設置了必修課和選修課兩大類。其中,必修課中的數字化賦能課程包括但不限于數字化轉型有關政策解讀,工業互聯網、智能制造、數字經濟、金融科技等數字化轉型課程,5G、物聯網、云計算、人工智能、區塊鏈、云服務等新興技術領域及應用,元宇宙、未來世界等前沿話題方面的課程。(巴比特)[2023/2/27 12:31:29]

當用戶登錄時,他們向服務器提供用戶名/密碼哈希組合,檢索并在本地對密鑰進行加解密。尤其方便的是,該模型允許用戶使用任意設備去訪問其密鑰。密碼管理模型的非托管性使得我們在使用該模型時仍需要做出取舍。由于是用密碼加密用戶密鑰,因此該模型也會遭受與傳統密碼系統相同的暴力/彩虹攻擊。任何能夠訪問密碼哈希/加密密鑰的攻擊者都能夠重復嘗試破譯用戶密鑰。對于帶有符號、字母和數字的密碼,破解6字符的密碼組合需要34秒,而8字符需要1-2天。此外,還可能拒絕訪問加密密鑰,從而導致審查的麻煩。
瑞穗將Coinbase的目標價從42美元下調至30美元:金色財經報道,瑞穗銀行周五在一份研究報告中表示,在市場情緒和交易量惡化的情況下,USDC的利息收入對加密貨幣交易所Coinbase(COIN)越來越重要,占第三季度收入的10%-15%。瑞穗預計,2023 - 2024年的加密貨幣交易量低迷,導致交易所的收入下降。該銀行將Coinbase股票的評級從中性下調至表現不佳,新的目標價從42美元下調至30美元。[2022/12/10 21:34:50]
04門限密鑰管理
門限密鑰管理通常使用某種密鑰共享將用戶密鑰分割成多份。只要擁有某個最低份數的密鑰分片就可用于重建用戶密鑰。門限密鑰管理允許多個EOA控制單個帳戶,允許用戶對一個密鑰擁有多個分片,允許用戶在不損害主密鑰的情況下保留分片作為備份,并且,允許在不造成安全隱患的前提下實現密鑰分片重復使用。門限密鑰管理模型的屬性取決于用戶保存每個密鑰分片的位置。不同的錢包和方案根據實際用例制定了不同的方法。
DeFi收益優化平臺Unbound將于9月14日在Fantom主網上線:9月11日,據官方消息,一站式DeFi投資收益優化平臺Unbound將于9月14日在Fantom主網上線。[2022/9/11 13:22:40]
05智能合約錢包模型
智能合約錢包不是密碼,而是持有和管理用戶資產的合約,由私鑰或外部擁有的帳戶管理。因此,智能合約錢包的屬性同樣取決于應用場具及其EOA的管理方式。與門限密鑰管理類似,智能合約錢包具有多個EOA控制單個帳戶的優點。此外,還可以利用抽象計算來實現諸如日常開支限制或權限之類的功能,從而保護用戶資產。與較強的算力相伴而生的是更少的可組合性和更高的成本。智能合約錢包僅限于在其所在的區塊鏈上使用,甚至被局限在L1和L2之間。智能合約錢包也不是一個簡單的密鑰,而是一個合約。因此,用戶預期的簡單本機函數無法工作。另外,盡管隨著更快、更具可擴展性的解決方案的推出,成本有希望進一步降低。但是成本仍是目前存在的無法忽視的問題。
解決方案
下面我們將介紹幾個不同的產品。這些產品的特點有些差距甚微,但希望我們的總結能為您提供當前主流方案的概述。如有錯漏之處,歡迎聯絡zhen@tor.us勘誤。
Metamask
Metamask可用于普通的Chrome瀏覽器中訪問,稱為Chrome擴展錢包或移動錢包。Metamask可管理設備上的密鑰,具有操作簡單且非托管的特點,但需要將助記詞和設備同步
Portis
使用密碼管理器模型保存密鑰。作為一個集成到DAPP中的web錢包,Portis利用用戶的瀏覽器iFrame和域安全模型來保護用戶的密鑰。Portis有一個npm包,為開發者提供Web3支持。
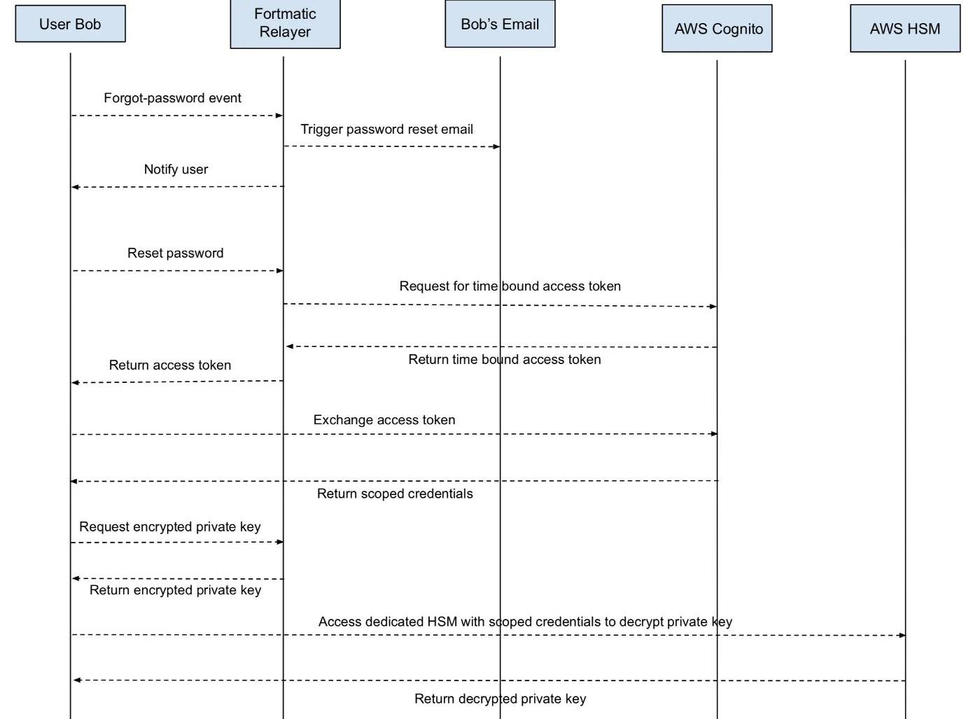
Fortmatic/Magic
由于Magic使用密碼/電子郵箱組合,所以經常被誤認為是密碼管理器模型。然而,他們實際上是由HSM和AWS保管的。在深入挖掘Fortmatic的內在機制后,我們發現其博客也印證了我們的結論:

上圖向我們展現了注冊過程中的交互流程。其訪問密鑰的明確身份驗證取決于調用憑據(AccessToken)。fortmaticrelayer和AWScognito也可以訪問此調用憑據。Magic的密鑰恢復過程印證了以上結論。除非您暴力破解用戶的密碼,密碼管理器模型是不可能的實現密鑰恢復的。但Magic可以在不知道您以前的密碼的情況下,通過電子郵件發送、驗證和重置您的密碼。

Bitski
Bitski是托管類電子錢包。它們從不在前端或瀏覽器公開用戶密鑰,從而避免系統漏洞,提高安全性。
Argent
Argent使用智能合約錢包和存儲在其移動應用程序中的密鑰。Argent與其他Argent智能合約錢包共同實現社交恢復,甚至代表用戶支付gas費用。
Authereum
Authereum同樣是一款智能合約錢包,專為網絡使用而設計,其EOA通過密碼管理器模型進行管理。Authereum支持密鑰恢復,整個恢復過程是通過附加并下載另一個密鑰來完成的。
Torus/tKey
Torus實現了一個稱為tKey的閾值模型。他們在設備、輸入和Torus網絡之間將用戶密鑰分片儲存——用戶可以從三者中任選兩個來恢復自己的密鑰。Torus網絡共享/因子在其當前許可的節點參與者之間進一步分片。用戶通過登錄OAuth訪問這些分片。當用戶在不同的設備上使用tKey時,他們會增加所持有的分片數量,從而減少丟失密鑰的可能。用戶還可以選擇增加他們的閾值,從而提高訪問密鑰的安全性,創造一種類似雙因子驗證的體驗。
Fireblocks
Fireblocks也同樣進行閾值密鑰管理,但通常面向企業而不是個人級別。Fireblocks允許不同的個人以不同的配置來管理公司中的資產。
小結

1.EVMorWASM?隨著Ethereum的普及,我們在談論智能合約時,往往默認都是利用Solidity語言開發,基于EVM的智能合約.
1900/1/1 0:00:00一個母親為了挽救類似于植物人的女兒,通過腦機接口將她的大腦數據上傳到了云端,隨后借助某種數字芯片以虛擬的形式和女兒進行互動,但不慎被邪惡力量“奪舍”,后在柳夜熙的幫助下將邪惡力量剝除.
1900/1/1 0:00:00日前,工業和信息化部、中央網絡安全和信息化委員會辦公室發布《關于加快推動區塊鏈技術應用和產業發展的指導意見》。意見提出:到2025年,區塊鏈產業綜合實力達到世界先進水平,產業初具規模.
1900/1/1 0:00:00今年的市場在Scaling與多鏈的的主題下百花齊放,異彩紛呈,關于選擇與支持何種擴容路徑的討論與爭議此起彼伏,從未停歇.
1900/1/1 0:00:002021年,加密行業經歷了許多標志性的事件:Coinbase成功上市;微策略、PayPal和Tesla等傳統公司擁抱加密貨幣;薩爾瓦多將比特幣定為法定貨幣;美國上線比特幣期貨ETF;加密貨幣總市.
1900/1/1 0:00:00過去,我們曾討論過“分散自治組織”(DAO)的區塊鏈概念如何適用于想要制作東西的人群。我們稱這種理論格式為“創作者DAO”.
1900/1/1 0:00:00